Customer Base Tables In Oracle Apps R12
Customer Base Tables In Oracle Apps R12. Understanding banks in oracle r12. Are stored in multiple tables in oracle apps r12 environment.

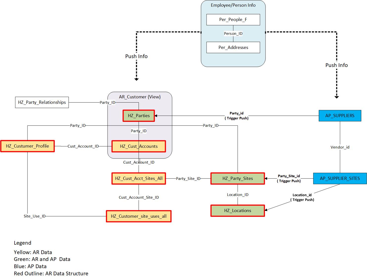
Customer information, customer site information, customer’s address information. Customer interface table descriptions and validation below is a detailed description of the five customer interface tables and the validation receivables performs on each column when you run customer interface. Customer base tables in oracle apps r12 are related to the tca tables in oracle apps.
This Code Will Assist You In Converting Ar Invoices In Oracle Apps.
The status field for that row tells you which step the receipt has reached. We’ll go through the entire plsql code for the ar invoice interface in oracle apps. In this post , we will discuss about technical tables uses to store customer information's in oracle apps r12.
The Most Essential Ap Tables In Oracle Aps R12 Are Listed Here.
Gl_interface reference columns in 11i ebs reference columns are populated/updated in gl_interface, gl_je_lines and gl_import_references tables only in 11i ebs and not in. Oracle apps lets talk your blog about the diffrent flavours of oracle apps , instead of having only technical codes and all! Post navigation ← get the file base path for a execution method in oracle apps r12 oracle seeded apis in oracle apps r12 →
The Statuses Could Be Approved, Confirmed, Remitted, Cleared, And Reversed.
Reply delete trading community architecture is the implementation of technology. This table stores assignment information of employee Oracle apps use order management tables to hold several sorts of sales order data.
Most Common Used Oracle Projects Tables & Views Are :
Understanding banks in oracle r12. Top 40 oracle ebs interview questions [updated] 2022 may 25, 2019 · our oracle dba questions and answers are very simple and have more examples for This code allows you to enter data in the required format in the ar invoicing interface.
Customer Interface Table Descriptions And Validation Below Is A Detailed Description Of The Five Customer Interface Tables And The Validation Receivables Performs On Each Column When You Run Customer Interface.
This query can be used in oracle ebs 11i and r12 instance. You can change the columns as per your requirement. You need one row for each invoice, debit memo, commitment, and credit memo you create in oracle receivables.
Post a Comment for "Customer Base Tables In Oracle Apps R12"